exagear 数据包是一款非常实用的手机游戏模拟器,用户可以通过它在手机上获得更多的在线游戏模拟功能,能够随时随地通过手机轻松操控,提供更加便捷的游戏体验。这个平台支持各种有趣的游戏,可以满足用户的各种使用需求。快来一起使用吧!

1、线上模拟器使用超级的方便,用户可以使用软件轻松操作;
2、为更多用户带来便捷的服务,帮助用户获得更多便捷服务;
3、随时满足用户的使用需求,游戏运行会更加的方便。这款软件支持许多电脑游戏的运行,不少经典PC游戏都能在移动端畅玩。
2、这款软件里面内置了很多的数据包,比如可以在这里有着汉化的补丁以及相应的功能;
3、这款软件上面的功能也是超全的们可以去安装ET,ED以及安装键盘灯各种工具。
1、用恶魔程序猿的方法做了破解,加入中文语言环境,其他都未改(未汉化,未修改操作模式。。。)。
2、此版本基本为官方原始版本,与crv5版冲突,所以安装过crv5版的必须卸载。
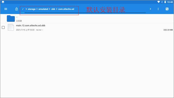
3、解压得到的obb数据包应放置在内置存储的/Android/obb/com.eltechs.es目录下。